1、报名网址(电脑端)https://cqwlxycrjy.wdxuetang.cn/student/#/login
2、报名帐号:本人身份号,登陆密码:123456
3、报名时间:4月2日8:30——4月9日18:00
4、报考科目:每位考生最多报考4科次;
5、报名时必须上传本人免冠证件电子照片、填写本人准考证号;
6、考点选择:考生就近参加考试;
7、考生须携带身份证、准考证、签字笔、2B铅笔和橡皮擦参加考试
8、考试时间:4月25日、26日(具体考试安排见考试座签表);
9、具体报名流程参见《报考操作手册》;
10、特别说明:考生在考试前,报考科目学习进度必须达到90%及其以上,否则成绩无效。
学分转换考试报名操作手册
电脑端
一、登录
网址:https://cqwlxycrjy.wdxuetang.cn/student/#/login
账号:身份证号;密码:默认123456
(请使用浏览器进行报名、缴费。直接点开链接可能造成缴费页面白屏、支付拦截等异常情况)

二、点击【考试中心】—【机考考试】,选择本次报考批次,点【报名】

三、填写报名信息
证件照请上传蓝底或红底的标准2寸证件照。检查姓名、性别、身份证号、专业是否正确,
输入正确的准考证号,选择考点,报考科目和场次。所有信息检查无误后点击报名。

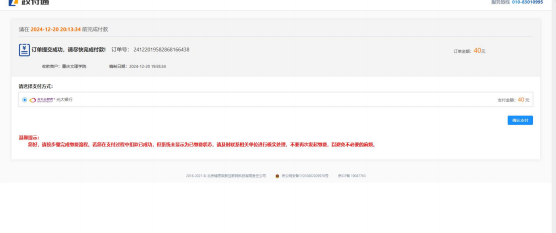
四、缴费
1、报名成功后,返回【机考考试】,点击【缴费】

2、选择应缴费的科目,点击【缴费】
若报考错误或需要取消报名点击【撤销报名】



学分转换考试报名操作手册
手机端
一、登录
网址:https://cqwlxycrjy.wdxuetang.cn/mobile/#/pages/subPagesStart/login/index
账号:身份证号;密码:默认123456
(请使用浏览器进行报名、缴费。直接点开链接可能造成缴费页面白屏、支付拦截等异常情况)

一、点击【个人中心】—【机考考试】,选择本次报考批次,点【报名】

一、填写报名信息
证件照请上传蓝底或红底的标准2寸证件照。检查姓名、性别、身份证号、专业是否正确,
输入正确的准考证号,选择考点,报考科目和场次。所有信息检查无误后点击报名。

一、缴费
报名成功后,返回【机考考试】,确认所报科目,点击【缴费】
若报考错误或需要取消报名点击【撤销报名】

来源:重庆文理学院继续教育学院